Pada pembahasan kali ini saya akan menjabarkan mengenai konsep pemodelan sistem dimana yang akan saya jelaskan salah satunya ialah definisi dari UML beserta contoh lengkapnya. Langsung saja kita ulas Pengertian UML (Unified Modeling Language) Beserta Contohnya sebagai berikut.
Pengertian UML (Unified Modeling Language) adalah sebuah bahasa yang telah menjadi standar untuk visualisasi, merancang dan mendokumentasikan sistem piranti lunak. UML menawarkan sebuah standar untuk merancang model sebuah sistem. Model piranti lunak dapat dapat dianalogikan sperti pembuatan blueprint pada pembangunan gedung. Membuat model dari sebuah sistem yang kompleks sangatlah penting, karena tidak dapat memahami sistem semacam itu secara menyeluruh. Semakin kompleks sebuah sistem, semakin penting pula penggunaan teknik pemodelan yang baik. Dengan menggunakan model diharapkan pengembangan piranti lunak dapat memenuhi semua kebutuhan pengguna dengan lengkap dan tepat termasuk faktor-faktor scalability, robustness, security, dan sebagainya.
Jenis-Jenis UML (Unified Modeling Language)
1. Use Case Diagram
Suatu bagan proses untuk mewakili kebutuhan sistem. Diagram menunjukkan hubungan interaksi antara pengguna dan entitas eksternal lainnya dengan sistem yang sedang dikembangkan. Berikut arti simbol-simbol dalam use case.
2. Sequence Diagram
Menggambarkan hubungan interaksi yang terjadi antar objek di dalam dan di sekitar sistem (termasuk pengguna, display, dan sebagainya) berupa message yang digambarkan terhadap waktu.
3. Class Diagram
Menjelaskan spesifikasi yang jika diinstansiasi akan menghasilkan sebuah objek dan merupakan inti dari pengembangan dan desain berorientasi objek.
4. Activity Diagram
Activity diagram memiliki pengertian yaitu lebih fokus kepada menggambarkan proses bisnis dan urutan aktivitas dalam sebuah proses. Dipakai pada business modeling untuk memperlihatkan urutan aktifitas proses bisnis. Memiliki struktur diagram yang mirip flowchart atau data flow diagram pada perancangan terstruktur. Memiliki pula manfaat yaitu apabila kita membuat diagram ini terlebih dahulu dalam memodelkan sebuah proses untuk membantu memahami proses secara keseluruhan. Dan activitydibuat berdasarkan sebuah atau beberapa use case pada use case diagram.
Dalam penjelasan diatas sudah dijabarkan secara singkat apa yang dimaksud dengan UML (Unified Modeling Language) , dan apa saja jenis-jenisnya, yakni ada Usecase Diagram, Activity Diagram, Sequence Diagram dan Class Diagram.dalam membuat sebuah aplikasi, ke empat diagram tersebut haruslah dirangcang terlebih dahulu agar memudahkan developer untuk membuat aplikasi yang dimaksud. Baik agar dapat lebih mudah dipahami maksud dari ke empat diagram diatas, maka disini saya akan berikan contoh UML (Unified Modeling Language) dalam Aplikasi Resep Makanan Berbasis Andoid sebagai berikut.
1. Contoh Use Case Diagram Aplikasi Resep Makanan Berbasis Android
 |
| usecase diagram aplikasi resep makanan |
2. Contoh Sequence Diagram Aplikasi Resep Makanan Berbasis Android
 |
| sequence diagram daftar makanan |
 |
| sequence diagram game resep |
 |
| sequence diagram pencarian resep |
 |
| sequence diagram tentang |
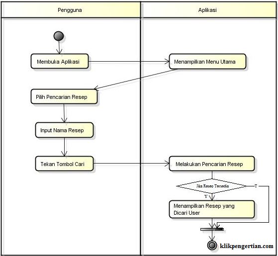
3. Contoh Activity Diagram Aplikasi Resep Makanan Berbasis Android
 |
| activity diagram daftar makanan |
 |
| activity diagram pencarian resep makanan |
 |
| activity diagram game resep |
 |
activity diagram tentang
|
3. Class Diagram
 |
| class diagram aplikasi resep makanan |
Demikianlah artikel tentang Pengertian UML (Unified Modeling Language) Beserta Contohnya ini, semoga kedepannya dapat menjadi acuan anda dan memudahkan anda dalam memahami serta membuat UML sebuah aplikasi yang ingin anda kembangkan.
Tentang:
lain-lain
Share:
Artikel Terkait
Tidak ada komentar:
Posting Komentar